This production was originally released in video form on the 4th of December 2022, it was added to Entropic Domain in article form on the 30th of March 2025.
This article is dedicated to Soter Dave: Community leader, educator, charity organiser. Rest in peace.
Mirage Arcane Warfare#
Intro#
Have you ever stumbled across a game wondering why you never heard of it? You may know of the developer Torn Banner and their work on Chivalry and Chivalry 2, both games I thoroughly enjoy, but what about Mirage: Arcane Warfare?! I wasn’t aware of this game’s existence until I accidentally stumbled across it during my research on Chivalry 2 for a different project, and as a fan of Torn Banner I cannot believe that I just completely missed it! I really didn’t know what to expect from the game but what I could conclude from watching some gameplay is that it is a game that contains lots of stabbing, blood and excessive screaming!
So I figured, why not just get the game? Initially I wanted to get it for research purposes for that other production, but then curiosity set in and I became increasingly more interested in what Mirage was like. So I quickly went to Steam and…

…No results?! Darn. The game was on Steam before, but sadly it was taken down. So what we have here is not only a dead game, but also a classic case of abandonware. I was a bit desperate, so I searched around for other ways to get the game, an obvious avenue being places where you can download games for free, but get this; Every torrent I found, every download link, everything was dead. This game is absolutely inaccessible and the only way to gain access to the files is to make use of key shops. So reluctantly I bought a key and activated it. I didn’t quite know what to expect after booting up the game. Will I have wasted 5 euros for a game I will never even get to play?

Apparently not! So, the game did start, but the first impression I got from the game was a concerning one. The Training mode is greyed out and I cannot access it. The game is multiplayer only mind you, without any options when it comes to configuring your own private bot matches. I didn’t expect anything good upon clicking on the server browser icon, but I was met with a surprise I had not expected. A single server, which during the time I have played was always up!
Meet The Experts: Dave and Pandora#
Going into a match I was met with a well polished slasher game. Hit sounds are incredibly satisfying, the character design was well thought out and memorable, level design is great, being handled well mechanically but also visually, featuring beautiful vistas and locales and once everything is loaded.
The game seems to perform well too, at least on my machine. Of all things the graphical style of the game really jumps out. Everything is clean, cartoony and vibrant and an especially great change of pace is the setting. Instead of clanky knight armour, Zweihänder and big castles waiting to get overrun by the Mason red menace, we find ourselves amidst temples, turbans and mysterious Jinns somewhere in the orient. Such a refreshing presentation! I was blown away by how the game looks, but sadly…
No one cares about Aladdin!
This is Soter Dave, a slasher game enthusiast who is an especially big fan of Mirage Arcane Warfare. He followed Torn Banner games since their inception and went on to become a skilled player in the Slasher genre, wielding a mighty moustache I can only wish to grow one day. He even keeps the spirit of Mirage alive by leading a Chivalry 2 clan bearing Mirage’s name! Being an outsider when it comes to the Slasher genre in the grand scheme of things, I didn’t know what to think of Mirage and the state it is in right now, so I figured that I would go and ask the most dedicated of players, the Mirage Leftovers.
In my conversation with Dave, it became clear that Chivalry fans were quite displeased with Mirage, the setting being seen as considerably egregious by those players.
There was a lot of people that were kind of, I don’t wanna say racist towards the game, but they really didn’t like the arabic esque theme and they were very vocal about it for a little bit…
That insight comes from the second expert on the matter, Pandora, the first long time dedicated server hoster for Mirage right after the game went offline, another person who -like Dave- showcased incredible passion for Mirage during our conversation.
I loved the art style but sadly..
Sorry not Sorry, Torn Banner no one thinks of Arabian knights, no one is thinking fuckin’ Jafar and Aladdin when they’re trying to play an FPS!
- Dave
That seems to be strike one for the game. Beauty lies in the eye of the beholder and while me and many of the Mirage Leftovers love how the game looks, I can also understand how the artstyle might throw other fans of the slasher genre off.
And respectfully so! I mean, this is why most of the slashers and all of them coming up in the future that are in development are medieval! Because they need to have a sort of broad appeal to get some sales initially.
- Dave
But that is only the graphics, how does the game actually compare to other slasher titles?
Chivalry Comparison#
At its core Mirage Arcane Warfare is quite similar to Chivalry Medieval Warfare, it essentially features the same combat and movement systems with some significant tweaks applied to the gameplay. For one, on top of the typical Chivalry mouse movement which controls the pivoting of a character’s torso from the waist up, Mirage is the only slasher game that features true verticality. Movement abilities, clambering, and much more create a unique experience which is notably absent in Chivalry Medieval Warfare, Mordhau, Chivalry 2, and all upcoming slasher projects from other studios. Second, the effectiveness of swing manipulation has been reduced.
In case you have no idea what that means, in Slasher titles the swords possess so-called “active hitboxes” also known as tracers. When swinging a sword, anything in its path is susceptible to damage. When swinging the mouse during an attack animation you can manipulate the position of the sword in the game world while the animation is playing. By moving the body during an attack animation, the player can make the attack appear quicker or slower or make it swing through a larger space, which is perfect for confusing opponents and gaining an advantage in combat.
Chivalry Medieval Warfare is the game that revolutionised this type of sword combat but it wasn’t the first to implement this system. The roots of the slasher genre, arguably, could be found in the Jedi Knight series, where lightsabers could be wiggled, accelerated and dragged to kill opponents more rapidly. Mount and Blade also features swing manipulation to some extent, but Chivalry Medieval Warfare takes the cake in regards to what is possible with swing manipulation. As I alluded to before, mouse movement affects the rotation and pivot of the player character, and when attacking while pivoting and rotating the body of the character in certain ways, we can achieve an incredibly convoluted combat style which is often referred to as “Ballerina Combat”.
This controversial fighting style is possible because swinging the sword does not take velocity or physics into account whatsoever, after the windup from the beginning of an attack swing till the end a swing can damage you. So when crouching and looking up to the sky the player character pivots in such a way that when he commits to an overhead swing, the attack can land on a person standing behind the attacker, getting hit from below, and the player can even receive a second hit when the attacker turns around in time for the end of the animation. It was heavily debated if swing manipulation to this extent should exist in slasher games and whether or not a system that enables ridiculous attacks like overhead rainbows is functioning as intended.
At some point Torn Banner encouraged players to be aware of swing manipulation to get better at the game, but Mirage, Chivalry 2 and even Chivalry’s competitor Mordhau made sure to lessen the degrees of motion the player can manipulate their swings with. Dragging or accelerating swings is still possible, but spinning around like a beyblade is not gonna reap too many positive results in newer slasher games, or may even be completely ineffective.
But similar to strafe jumping in Quake, those unintended gameplay elements were widely appreciated by the community of hardcore players as more control of the sword results in much more difficult to master and exciting combat. Nowadays many players would look down on swing manipulation as it exists in Chivalry Medieval Warfare, but back then those somewhat unintended mechanics were largely accepted by the dedicated slasher players.
Now I know this is a review of Mirage and I am talking an awful lot about seemingly unrelated games, but this information is important for you to understand why Mirage died. See, Torn Banner reworked the combat system and reduced the effectiveness of swing manipulation a little bit.
A lot of people didn’t like that a lot of the Chivalry bugs were fixed! Like, frankly there’s things you can do in Chivalry 1 that you just can’t do in Mirage because they’re bugs! Like rainbowing for example in Chivalry is a bug, you can’t really do that in Mirage, people hated that.
- Pandora
Mirage Arcane Warfare, as the name implies, is a slasher game which introduced magical spells into the gameplay. So a player had an expanded arsenal with well thought out magical spells on top of the slashing, stabbing and obligatory screaming. The game also introduced significantly more team oriented gameplay into a genre of games that normally favours individual ability, which slasher game enthusiasts were not too happy about.
Mirage is somewhat also like TF2 […] because it had the magic and also different characters, and these different characters or classes had different abilities and stuff that sort of complimented each other to create a sort of teamwork dynamic. The problem is, slasher players could not care less.
The slasher genre holds people that are very prideful and it is a genre build upon self improvement on your individual mechanical skill, and while people do like the idea of working as a team, you’ll often see matches where it’s like 5v5 […] you’ll often see them devolve into a series of 5 duels! And then y’know whatever team finishes off the enemy on the other just starts ganking the rest, that’s not a bad thing but it obviously impeded on this game’s success because what this game did is it took away your effectiveness as an individual.
- Dave
Another thing that the community wasn’t too fond of was the style of Multiplayer combat that was put on the table. Mirage kind of feels like a fusion of Chivalry and Overwatch and to many it isn’t quite clear if Torn Banner had that original idea, or if they decided to go for Overwatch type gameplay because it was popular at the time.
A nickname that people had for it was Sloverwatch, really! They thought it played slower than Overwatch (it doesn’t I promise) and also, you have to understand that when this came out Overwatch was in its prime, like it was a cultural icon, not just a game… The pornography alone…
Yeah, the SFM threads were filled with Overwatch.
Exactly.
Exactly.
Exactly!
- Dave and Cheecken
The Classes#
But does the similarity to Overwatch really matter? If anything, I believe that Mirage achieved better executed combat and more thought out abilities than Overwatch could offer, and that its team-based classes are its strength rather than a weakness. Speaking of which, let us talk about them! Mirage features 6 distinct classes who all have their own personality:
The Taurant was the Chivalry player’s character of choice, as his stats were ideal for melee combat and his magical abilities were straight forward. Many of his battle cries are hilariously incoherent and it seems like this guy is on a constant bloodlust!
The Vypress possesses strong spells which can greatly enhance her mobility. She is especially great for covering huge distances and ambushing enemies by surprise. Judging by looks alone she might also be the best looking character of the bunch, which Torn Banner must have been aware of as she has been Mirage’s cover girl since the game was announced!
Tinker, my favourite class, is all about laying down traps and messing with opponents. She also is a bratty girl with an attitude.
The delightfully rotund Entropist is geared towards support with his healing spells and ranged attack options. And if you -unlike most other players who played this game- actually do care about Aladdin, get this; The Entropist can even fly on a Flying carpet!
Alchemancer is incredibly interesting because he is a much more palpable version of Chivalry’s Archer. All of his projectiles can be blocked and even deflected back at him with every character on the roster, depending on skill.
This is in contrast to Archers as they have existed prior, who deal unblockable damage unless you have a shield. In Mirage, ALL magic is blockable, even Alchemancer’s basic attacks and spells.
- Last but not least we’ve got the Vigilist, a war hardened Misandrist who is an effective disabler and tough to fight against, as her spells can nullify any spell opponents may throw at her and for a short duration of time she can even negate all types of damage with an armour skin ability.
Additionally, out of an arsenal of spells the player can only select 3 to take with them. Most classes feature two spells to choose between for each magic spell slot, which introduces more granularity to combat and ability options than Overwatch or even Chivalry could ever offer.

Due to brevity I won’t go into detail with what each individual spell can do or in what ways each class can be played, as each class can be played in different ways and spells are not one dimensional, each having multiple sets of spells and weapons.
For instance as a Tinker you have the choice between an obelisk and mines, both being effective traps. When picking mines, you can set them up and then later pull an enemy right into the mines as a deadly combo. Choosing to pick the Obelisk of course has its combat advantages too, but interestingly, it can aid the Tinker in her movement options greatly. Every class has great movement options and I was very glad when Dave hopped in game with me and showcased how spells could potentially be used other than for dealing damage to an enemy.

Combat using spells or defending against those spells also can be quite exciting!

A Taurant isn’t just a Taurant, and any other class in Mirage should be treated the same way. Choosing a spell over another can bring serious differences in play style to any class you picked.
Mirage’s Rise and Fall#
Hopefully now you can see the potential this game offers! In terms of game modes we have the usual suspects, those being Team Deathmatch, Capture the Flag and Arena (which I assume is either a Deathmatch free for all or a last team standing game mode), and Team Objective, a mix between capture points and payload escort. Torn Banner had ambitious plans regarding Mirage’s game modes and what we got certainly wasn’t all that was planned.
So any game modes that Chivalry had they wanted in this game, I know that there was alternative objective game modes that they were talking about adding but they never got into the game.
- Pandora
With those initial plans, Torn Banner even encouraged the community to mod the game, a position which would soon change after the game shut down.
They were really big in the beginning pushing us to try and mod the game and make modded game modes, they actually even offered to help in the beginning when the game was still supported. […] No one figured it out, in theory it’s pretty similar to Chiv 1 but… Nobody from the Chiv 1 modding community played Mirage Arcane Warfare and frankly there wasn’t a lot of technical prowess in the Mirage community. I probably was the most technically proficient but I’m just a system admin, I don’t code, I don’t do that shit, and I didn’t know where to start…
- Pandora
This makes me wonder, how exactly did the situation look like at the launch of the game?
The launch was so bad, I was part of the alpha and beta for the game and I did not know the game had launched almost a month after it had launched, that’s how bad it was. […] Um, it was real fucked up even from the beginning, like they did not do any sort of proper advertising, they didn’t put out anything to begin with. So, like from the start it had a really low player pop…
- Pandora
There we have another reason why the game failed. Torn Banner lost money on this game and without the support of their most dedicated fans, appreciation of something as basic as the game’s setting and even one of the fundamental gameplay features, Torn Banner decided that it’s best to just pull the plug.
Even after making the game free to keep for a day, a promotional experiment which jumped the player count from an average of 7 to over 40,000 and briefly made it one of the most played games on Steam, the game could not retain new blood, dropping back to 1000 players after the promotion was over and tanking further after that, most of those who owned the game ( over 1 million players) never gave it a shot. For one because of the reasons mentioned before, but also because with a sudden influx of thousands, Mirage’s servers couldn’t handle the load.
At some point I think they had like 10,000 players online at once but the servers couldn’t handle it, so they had all those players and the servers just kept crashing, so no one came back.
- Pandora
Playing the Game Now#
If you decide to get the game, or download it after you discover it in your Steam Library, you can’t expect to always find a match. At the time of writing this script only one Dedicated Server exists which is continuously being hosted by someone from the Mirage Leftovers community, running the Team Objective mode and endlessly cycling between maps.
If this server is up when you launch the game, it can be played, as any missing human teammates will be replaced by bots, but that’s a big if and that one mode is all you get, along with this the servers holding the data on unlockables like cosmetics and ranks are gone, so the game no longer has any progression to speak of.
I have a link available to you here in order for you to join the Leftovers too, but sadly…
We do not play anymore, unfortunately, ever since Chivalry 2 the Mirage Leftovers has been completely dead.
- Dave
Yyyyeaouch. So when joining the discord, don’t expect too much activity, but it might be worth asking from time to time if anyone wants to play a match or two! When it comes to Dedicated servers, I couldn’t figure out how to set one up, but there is a guide on Steam detailing step by step what you need to do in order to set a game up. Setting a game up is not as simple as one might think…
And cracked game copies aren’t the way to go when it comes to spreading the game too mind you. I tried cracking the game myself, but all you have is a piece of software that launches into the Main Menu but cannot connect to any dedicated servers that may be running, which would make a cracked copy of Mirage Arcane Warfare an almost 15 GB waste of space on your hard drive.
As to why the game died, according to Torn Banner it was due to the European GDPR laws, but I and the Leftovers I have talked to do not buy it, it seems more like Torn Banner saw the game’s lack of success and unfortunately used GDPR as their excuse to kill it, wanting to move on and deliver something their fanbase would be more in touch with, more Chivalry.
Mirage also is deeply rooted in Chivalry 2’s DNA, which means that Torn Banner will never open source the title, sell the IP for someone else to host central servers and try to revive the game or even give out any amount of keys, paid or not, to get more people to play the title. Modding and Reverse Engineering also was very clearly discouraged, understandably so, as Mirage’s reverse engineered code could pose a security risk to Chivalry 2. I know all of this, because both Dave and Pandora told me about their plans on keeping the game alive!
I actually offered to buy the game from the devs but they didn’t want to sell it because they’re still using the assets in the game for their modern stuff, which makes sense. So I wanted to buy the rights for the game specifically so that I could… They have some specialty servers that they use to track things like XP and stuff like that, if I were to host a server now, at the end of the game you can rate like “how was this match? how was the performance?” that’s literally not attached to anything, and in order to host those servers I would’ve needed to own the rights to the game, unfortunately.
- Pandora
We were hoping for a few things with Mirage which obviously are all just like, the whimsical dreams of unfortunately enthusiastic losers, which is:
- We were hoping that eventually Mirage could come back in the form of it being free to play, but after some thought it’s not likely because why would Torn Banner compete with themselves in regards to Chivalry 2?
- We were hoping that Torn Banner might sell the IP to someone else, but again that’s also competing with yourself.
Overall they just genuinely don’t want to do anything with the assets of the game and they’re willing to totally leave it in the dark forever, only keys and guess what? Those are running out too!
- Dave
So I actually hosted all of my servers out of my house, at one point I had 5 servers running, and one of the big reasons I took it d- I have bulletproof networks, absolutely fuckin’ bulletproof networks, I rout my traffic through my work it’s great, but… Uh, players attempted to DDoS me, that was it for me, that point… Mordhau just came out… And I was, I was fuckin’ done. I was not happy with the way the developers were acting, I wasn’t happy with the fact that someone fuckin’ tried to DoS me! Like why would you do that? It’s so pointless!
- Pandora
These guys are some of the most passionate fans I have met so far. Definitely the most enthusiastic fans for a game that was abandoned by its developers, disliked by its target audience and on top of that a game that is very hard to get played. Which made me question, how it must have been like to see the game shut down?
Oh my God, dude. Imagine your parents get murdered, like imagine you literally are just like at your parents house and then like some guy walks in the door and just shoots both of them in the skull, and then brutalises their body, and then… Yeah, it just felt like that.
- Dave
The way they handled shutting this game down was really abrupt and kind of brutal, I was actually in talks with the server development team at the time to get more central servers online, because there was a lot of East and West Coast servers but everyone played on Central because there wasn’t enough of a playerbase to populate those. They agreed we’ll all play around 60ms lag, uh, and play just Central servers, um… And in the middle of those conversations he didn’t know that they were shutting down the servers or anything like that, it was just done.
We were talking about it, GDPR happened, and they were like dang we can use this as a great excuse to shut down the servers and they gave us until I think some time in July as a heads up and we were just, there was nothing we could do about it. And that’s when I reached out to see if I could buy the rights to the game and they didn’t… They just didn’t want anything to do with it.
- Pandora
The Mirage Leftovers was not formed until a while after, like, y’know, everything happened, by a guy named Dark. Dark started it all in terms of the Mirage Leftovers, and he simply just started it by putting an advertisement out on the Steam forums and also on the Torn Banner forums and also on other Discords… And then eventually those who were feeling sick, y’know they wanted Mirage right? Especially since Mordhau was not, just not the same, and Chivalry was dead, uh, they wanted that itch again, they wanted to play Mirage again, y’know?
A polished experience that was like no other, and so then they found his ads and then they joined and then eventually we grew to be a community of a few hundred, it was never too big but it was always enough to fill the server. And then we just played like that for years to come until Chivalry 2 came out.
- Dave
While I was not able to experience the game at its peak, when the community was lively and active, I can definitely say Mirage is a hidden gem, its unique setting and gameplay made it a game worth coming back to even when I only had bots for company. This wasn’t just a Chivalry clone, an Overwatch clone or anything along those lines, it was a game that stood on its own merits, having new ideas and offering up an engaging multiplayer experience, so I can understand why Dave and Pandora felt so strongly about the game’s demise, and why they made their attempts to bring it back from the grave.
Conclusion#
This is the first time I have looked at a game that not only died, but was outright killed by its creator, it is a sad fate and also a bit disappointing that Mirage was abandoned and not brought back to life. I would like to bring up some numbers. Chivalry 2 sold an impressive 300,000 copies in just 10 days after it was released on Steam, selling over 2 million copies total across all platforms, really fucking impressive for an indie game! The fact of the matter is, Torn Banner is doing well now! The company isn’t a relatively inexperienced indie studio anymore, they got over the disaster that was Mirage and were able to develop and release Chivalry 2 which is a massively successful game.
So I believe the bare minimum they could do for game preservation’s sake, is to release the game on Steam or elsewhere, absolutely for free. They don’t necessarily have to host servers, but they could just implement what they need to implement to make the game GDPR compliant, put it out there for people to download and if they really do not want to have the game on life support, they could make the community do the rest. I am aware that releasing the game for free would have its costs, but one thing I can confidently assure; It certainly won’t be competition to Chivalry 2.
A release would be nice, but I am not anticipating anything, sadly it seems Torn Banner would like this game to stay forgotten forever and it’s possible that some in their community feel the same way. Hopefully we can see some kind of restoration, but if not… Rest in Peace, Mirage!
THE ARTICLE IS OVER. THIS IS AN
ADDENDM#
Intro#
Wait wait wait a second, we are not done yet! This game may be dead and most of you might not consider purchasing a key for it to play it, but for everyone else who is interested, stick around for an exciting look into the files of this game, a dedicated server guide and an exploration of the possibilities of modding!
Dedicated Server Setup#
So say, you have the game and want to start hosting a dedicated server for yourself and your friends, either to play by yourself with bots or against your friends 1 versus 1. Setting up a dedicated server should be relatively easy and all you need to do is be able to read and to not be scared away from the windows command terminal or powershell. A dedicated server guide exists on Steam, although it is incomplete and faulty. You also may see that a dedicated server download exists on Steam. This installation of the server should work, but I will show you the SteamCMD installation process instead.
Using SteamCMD is advantageous as the dedicated server can be installed on any computer, even one that does not possess a Steam installation. If you want to use the Dedicated Server Tools that are ready to download on Steam instead, jump ahead in the article, to the next chapter.
Anyhow, on to the installation. Download the SteamCMD archive and extract it to a folder of your choosing. To run SteamCMD you open the command terminal and navigate to the file location. To change hard drives you type the assigned hard drive letter followed by a colon and to change directories on the hard drive, you type “cd” -space- and then the folder you want to navigate to. Don’t forget to use backslashes for folder paths in the Windows terminal, on Linux you may need to use forward slashes instead.
Navigate to your SteamCMD installation folder. Now inside of the folder you type “steamcmd” to start the service and to download Mirage Arcane Warfare’s Dedicated Server, you can login anonymously and thus do not need to login using your account details. To log in, type “login anonymous”.
Now you can choose to pick an install directory by typing in “force_install_dir
Then, something that the guide does not mention by the way, you type in the command to download the server. Type in “+app_update 369630” and wait for the download to complete. This can take a good while. After the download is complete, just type “quit” to close SteamCMD and close the command terminal.
So, your server is installed. Now how do you use it?
In order to host a Dedicated server, first you have to forward your ports. Apparently you don’t really have to forward any specific ports inside of the router, but I had to do this anyways, it didn’t work otherwise. I forwarded my ports on UDP and TCP on a range from 27000 to 27015.
Also, in case your dedicated server stops working out of the blue after weeks or months of use, the cause of this could be that your IP address changed over time. So a troubleshooting step you could take in case that happens, would be to open the terminal and type in “ipconfig” and then cross reference the IP address pictured on the router settings, with the address shown inside of the terminal. If there is a mismatch, delete the port forward settings and just do the port forwarding again. It really isn’t all that hard right?
Now go to the SteamCMD install folder and navigate to “steamapps” and then “common”. In here you can find a “Latte Dedicated Server”, that is the Mirage Dedicated server. Open the folder.
Now you are confronted with a typical Unreal Engine 4 folder structure. The “Engine” folder is generally uninteresting, for both the game files and the server files. Navigate through “TBL”, then “Binaries”, “Win64” and there we have it, an exe file! If you try to open this exe nothing seems to happen, but if you open the Task Manager, you will see that a process named “TBL” is running. Dont worry, your server is not broken, it just has no GUI, so keep your Task Manager open and kill the process anytime you need to make changes to the shortcut or the server settings.
So, now hold alt and drag the exe into the same folder or any other place you would like the shortcut to reside in and release. Now edit the launch options of the shortcut by right clicking and editing the properties. Leave the already existing text alone. Right after the quotations, you can type in your -port and -queryport commands. The queryport is especially important as it allows your server to be discovered over the internet on Steam, if you only want to host a LAN game, you can disregard the queryport.
Type in “-port=27015” or any other port number you chose to port forward before, and type the same number or another of your choosing after typing “-queryport=”. If your game does not show up in the server list, the port number you have chosen might be reserved by a service already. Again, I recommend using port 27015. The -log command you see here should start a gui, yet it doesn’t, disregard it. Here you can also choose to start the server on a specific map. Right after the quotation marks in the Target Window, you can type in the name of any map you like to start the server on. I chose to_Bazaar. I will get to what certain components of map names mean later.
So, now you could start your server, but if you do you get a generic server name and a map rotation that is pre configured in the files somewhere. Let us actually configure our server now!
Navigate to “…\Latte Dedicated Server\TBL\Config” and here they are, configuration files! DefaultGame.ini is where the settings of the Dedicated Server can be configured and altered. Open it. Here you can see many interesting commands, the most interesting ones are the following:
Under [/Script/Engine.GameMode] : bIsTenVeeTenGameMode=false;
Change the false to true and you enable your server to support 10 versus 10 matches. True and false are boolean values, with false or 0 meaning “off” and true or 1 meaning “on”. If you ever have trouble understanding boolean logic, picture a lightswitch, it can only have two states, an on or off state. Boolean logic!

Under [/Script/TBL.TBLGameMode] you can find a laundry list of settings which are all adjustable, like time settings with values representing minutes or seconds, more self explanatory boolean commands and a “.MapList=” command.

This command is used to load a map into the server’s map rotation, keep in mind that the map at the top is going to be the first map the server loads and maps are changed in a descending order. You can also place a map name inside of the shortcut command to initialise the server starting on that specific map, with the map rotation descending from the map you input onwards.

Under this category you can also change the server’s name! Use any name you like, it does not hurt to get creative! If the server is online and you want to signal a specific mode of play to the players, it helps to describe the gamemode too.
Speaking of gamemodes, “to” stands for Team Objective, “ar” for Arena, “ps” is a Payload gamemode, “cp” stands for Capture Points, “tdm” is Team Deathmatch and “ctf” is Capture the Flag. Here are all available maps.

Also, make sure to check that the command “bUseMapList=” is set to true.
“.ClassLimits=” commands are used to set how many players can fill a specific class in the game. If you want to get a competitive 6 versus 6 match going, it could be quite interesting to set the class limits to 1, so each player plays a different class, making a competitive Team Objective match a little more exciting! The class limit is set to -1 by default. If you want to remove the class limit, reset the value to -1.

The next command which is vital for your server is “bConfigBotAssistedServer=”. Set this one to “true” to enable bots. Bots work well enough to have some basic fun in the game, although they are quite limited. In some maps their navigation also is completely busted.

The following maps listed here, have bots working properly.

Definitely give the other maps a look though, the level designers of Mirage Arcane Warfare did a fantastic job on this game!
Next we go to the [/Script/TBL.BackendServices] section, in here you can input Steam Account IDs to set them as an Admin or Moderator for the server.

You can find your Steam App ID on this website. This will enable you to use a multitude of commands in game to control the server a bit without needing to leave the game and you can even explore files and features Torn Banner probably did not intend for you to use. More on that in a later chapter!
This was pretty much it for the server settings. Explore the config on your own too, maybe you can find more interesting settings?
Also, check the Dedicated Server guide on Steam, it shows many more interesting settings, and even though that guide is incomplete, it is worth checking out for admin commands and other more advanced features too, like the ability to modify aspects of characters through data table overrides. Those tables can be found in “Latte Dedicated Server\TBL\Content\DataTableOverrides”.
Finally, a glimmer of hope to the people who may run a cracked copy of this game, in the ini file “DefaultEngine.ini” under the category [OnlineSubsystemSteam], you can disable Valve Anti Cheat and maybe even disable a connection to Steam altogether. Worth a try!

Now after you have made your modifications to the server, you can finally hop in game and play! And depending on if you set your -queryport you will be able to view your server on the “Internet” tab. Well done! You successfully are hosting a server!

Naturally this server only stays online as long as your computer is on and the dedicated server is running. Make sure to double check the Task Manager to see if a process named “TBL” is running.
Exploring files#
Now lets have more fun. Did you know that you can access features and maps using Mirage Arcane Warfares in game console? Yes, this game actually has a console! But to access it and get all the cool commands, we need to check out the game’s configuration files first!
Go to your game installation folder and navigate to “TBL\Config”, here you can see various configuration files, similar to the files found in the dedicated server directories. In this directory, open the “DefaultGame.ini” and scroll down to the [/Script/TBL.BackendServices] section. Add your Steam Account ID in the Admin line. Now you have access to all the console commands outside of a server! The only thing left to do is to assign the console key.
In the same Config folder, open “DefaultInput.ini” and search the file by pressing “CTRL + F” and find “ConsoleKey”. Replace “None” with whatever key you like. I use whatever the one is that is situated above the Tabulator. Save the settings and exit.

Now you have the ability to mess around with files! Search up common Unreal Engine 4 console commands! Then you can explore the interesting world of Mirage prototype maps, never meant to be seen by the player’s eyes!

We also have a great utility tool at our fingertips, which would be Demo recording. A Demo is essentially a gameplay recording which can be viewed and manipulated. This is not a normal video recording, it rather records a game session in full 3D, the only thing you need to do is type “DemoRec (Demoname)” to commence a recording, “DemoStop” to stop the recording and later on “DemoPlay (Demoname)” to play back the recording. Playing back a demo will boot you out of an in progress game, mind you. This function sadly is a bit broken. Demos like to bug out and not function all that well, and starting a Demo recording can also cause the game to glitch out a bit. Don’t let this deter you from experimenting though!

The Possibilities of Modding#
Now, we delve into an even deeper rabbithole. With Mirage being an abandonware multiplayer only title, we can consider ourselves lucky that the game even has dedicated server and bot support, but what the game has in player hosted servers, it lacks in accessible cosmetic items and mod support.
Earlier iterations of the Unreal Engine are widely known to be moddable, yet cumbersome, with some games even being able to be modded by using transplanted UDK’s from completely different games. For Unreal Engine 4, the situation looks a bit more dire. Games do not tend to come packaged with editors anymore, and that also is the case for Mirage, but what that game does come packaged with is a uproject file, a lot of encrypted uasset files which contain the game’s assets, and a bunch of files that possess file extensions you may never have seen before.
What I could make out in the files of the game, is that Mirage Arcane Warfare uses Unreal Engine 4.11, good information to have for Unreal Game modding. Based on that information I downloaded Unreal Engine 4.11, a very old version of the engine which also uses an older version of Visual Studio which was the engine’s compiler back then.
Getting a file with the correct Visual Studio version was an arduous experience, but once I got Unreal and the compiler installed, I was good to go! Or so I thought.
Upon trying to open the uproject file in Unreal, it becomes clear very fast that you cannot just open any game’s project files, you would need to rebuild the game from Source in order to do so. Rebuilding from Source means that we need the uncooked files inside of a Source folder in order to gain access to the project, but sadly we do not have those uncooked files.
And yeah in case you were wondering, “cooked” and “uncooked” are real terms used to describe files. Uncooked files, like raw and unprocessed ingredients for a dish, are used to construct the game. When the game is finished all the files are “cooked”, meaning that they get processed and repackaged, ready to be put on Steam.
Some programs specialise in exporting files from asset libraries, like the program Umodel, which can extract assets out of udk files from the Unreal Engine 3 and lay all its contents bare, but for Unreal Engine 4 the software only exports certain files inside of the uasset collections.
Speaking of Software, various solutions exist to get some modding going. A very recent release is an Unreal Engine 4 dumper by Guided Hacking which seems to be easy enough to use. Then we have the aforementioned Umodel, which is a must have for anything Unreal Engine, then we also have the Unreal Mod Unlocker by Illusory Software which injects itself into a games executable and makes it able to load assets into the game files.
Replacing things like textures would certainly be possible in this game, but what is a bit more interesting for a multiplayer experience, is the possibility to add more maps and maybe to write a server emulator for the item servers to unlock all the items found inside of the game. A big mystery is, if maps can get automatically downloaded by the client connecting to the host, and if Mirage would recognize and run custom maps in the first place.
Anyhow, after my first Unreal Engine 4 experiment blundered, I found something interesting! Unreal Engine 4 modding always is rather cumbersome, needing custom engine branches and a lot of set up, but for Unreal Tournament 4, you could just download the Unreal Tournament Editor, a very special branch of Unreal Engine 4.15 which can allow a modder to create maps and assets with cooked files.
The plan for this experiment looked like this: Download the UT Editor, go into the engine files, copy the TBL folder from Mirage into the Engine folder and rename it and the uproject file to UnrealTournament and then see what happens!
After a few missing dll errors and an offer to rebuild the project from Source, I blundered again. Yeah, I came close, but no, this is not gonna work, unless an ex developer would like to hand us the dll’s or Source files.
Reverse Engineering Code#
Well what is there to do? Reverse Engineering central server structures to unlock cosmetic items for everyone and figuring out a good way to make the game available to everyone would be significant goals. Thankfully, cracking the game using the Goldberg Emulator does work (cracking was done with Steamless), the only mystery at hand being if it even is possible to connect to an online game over a non Steam copy. I don’t see any reason why a LAN game shouldn’t work, but in order to make the game playable for all, we need to think about cracking and running the game outside of Steam.
Well, maybe the NSA could help!
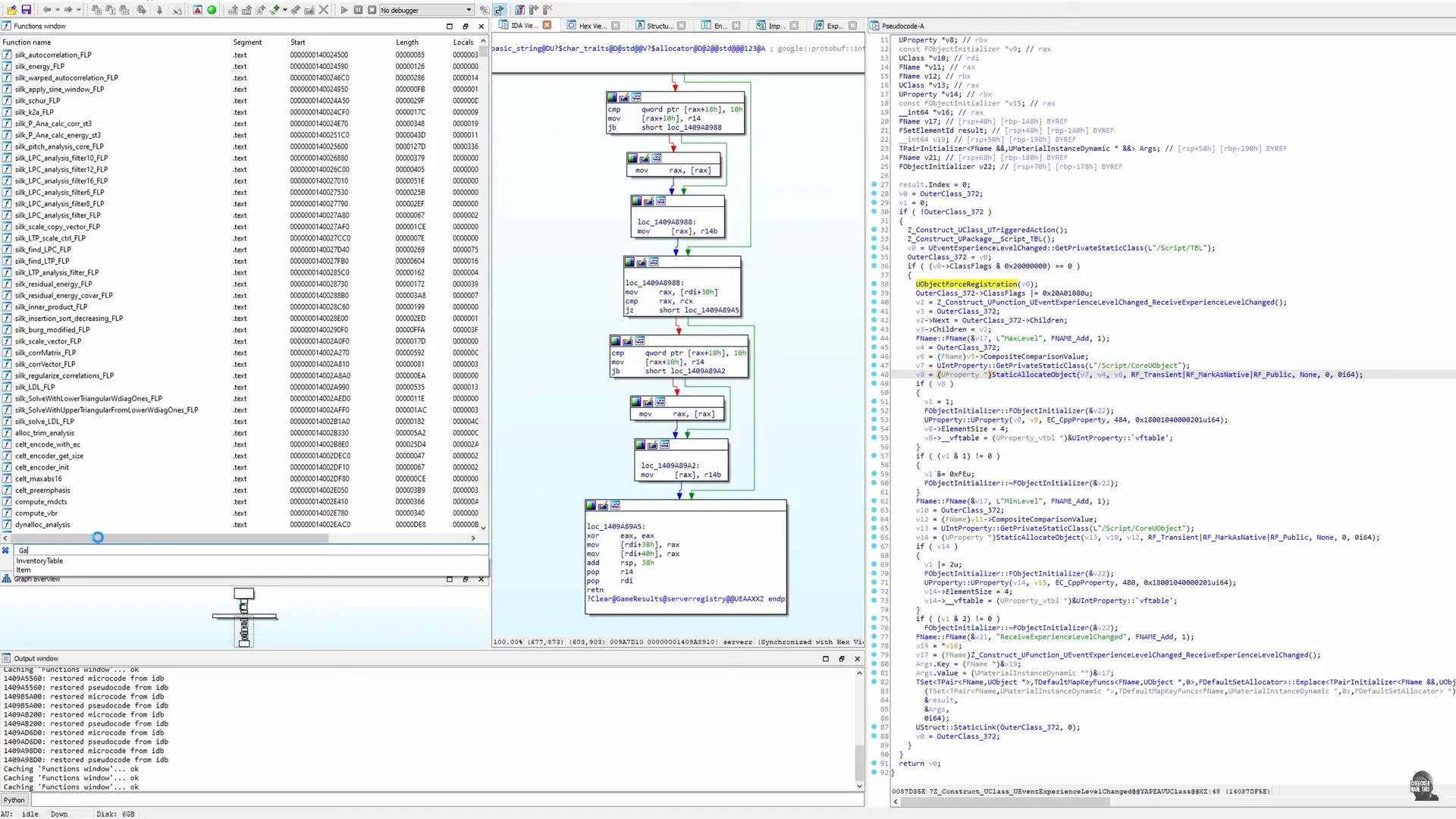
This is an open source software named “Ghidra”, and I wasn’t joking, this program was developed by the NSA using american taxpayer money. Thank you americans!
After locating the Mirage exe in the Binaries folder, we load the exe into Ghidra, or into this software called Ida Pro, and we wait for hours on end to let it analyse the executable. In Ida Pro pdb files can be loaded when prompted during the process or after the initial analysis is complete. Do this! Torn Banner shipped multiple pdb files with the game.

After hours of waiting, we have this, a list of functions, assembly code and interpreted C++ Pseudo code. This is as close to the Source code as we can get!
You can browse the functions, click on them and then examine the machine code and Pseudo code. The application of this software would be to either fully reverse engineer the game for years on end, or to look at certain components of the code in order to deduce how some systems may work inside of it. If we can figure out what components of the code make up the functions used to phone home to the central servers, we could make educated guesses and build a central server of our own which could replace the one Torn Banner shut down years past.
Here are some of my findings. When searching for GameResults, we can find functions which may be related to the end of round level up screen. In the Pseudocode we can also see “Google Protobuf” mentioned repeatedly. Protocol Buffers by Google are language and platform neutral and are used in order to structure data. You apparently define how all the data ought to be arranged, and Protocol Buffers generates special source code that enables you to read and write structured data. Well that is a good hint!
When searching for “Item” you can also browse through functions which control loadouts and customisation slots, and “UInventoryTables” seems to handle the different unlockables. Functions including the keyword “Player” may include further clues regarding player stats and customisation options. Also, while we are at it, let us highlight “UExperienceLevel” functions, which seem to handle the players level ups.
Really, just search up any keyword that might be interesting to look up, especially things that seem to be more specific in regards to Unreal Engine games.
Good luck, in case you want to try and revive this game! It might need both game devs and system admins to actually make it happen. Or you know, Torn Banner could implement a EULA into their game, host a central server and make the game free to play and be done with it, saving us a bunch of work.
Ending#
Maybe reverse engineering using the code and the many tools presented before could lead to a revival project for Mirage Arcane Warfare, which of course may only happen if enough skilled people are really interested in the game.
I specialise in making videos, I may dabble with code and modding from time to time, but most of my energy is spent aggregating and presenting information. I am interested in Mirage and I still want to see it blossom, but the way Torn Banner killed this game makes things hard for us.
Maybe a different legal person other than Torn Banner could pick up the flag, or in this case Jinn, where it has been left collecting dust? I want to point something out: The Trademark for Mirage Arcane Warfare has been terminated or is expired. As long as a new game does not violate Torn Banner’s copyright, a wholly different studio could develop a spiritual successor of their own.

It’s a nice thought, but I am not getting my hopes up. You should not either. Thank you for watching.

